Issue: Assistant not receiving variables (Name, deal_id)
I have a lead qualification workflow where a Vapi assistant (“Sales Agent”) is triggered via an n8n webhook.
The assistant collects information from the lead over a phone call and then triggers a tool (update_lead_after_call) that posts call summary and structured data to another n8n webhook for logging and CRM updates.
Even though I’m sending variables from n8n in the assistantOverrides.variableValues block, the assistant doesn’t seem to receive them.
The assistant doesn’t greet the lead by name even though Name is provided.
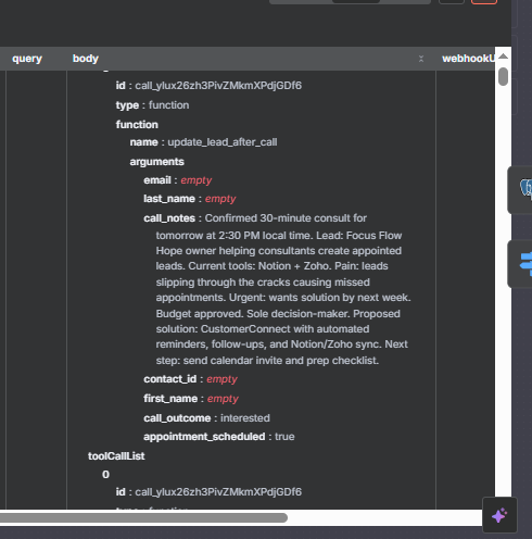
In the Vapi Call Logs → “Variables” section, the values for Name, Email, and deal_id are all empty.
I already defined those variables inside the tool with default empty strings.
The assistant collects information from the lead over a phone call and then triggers a tool (update_lead_after_call) that posts call summary and structured data to another n8n webhook for logging and CRM updates.
Even though I’m sending variables from n8n in the assistantOverrides.variableValues block, the assistant doesn’t seem to receive them.
The assistant doesn’t greet the lead by name even though Name is provided.
In the Vapi Call Logs → “Variables” section, the values for Name, Email, and deal_id are all empty.
I already defined those variables inside the tool with default empty strings.



